Decision Support Systems For Business Intelligence
by Vicki L. Sauter
Web Links
Figures and Tables
Boxes
Table of Contents
Current Page
Suggestions
John Wiley and Sons
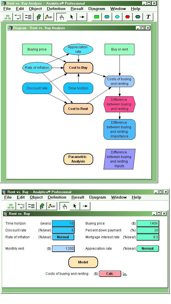
Figure 8: An Influence Diagram in Analytica
Previous
Next
Page Owner:
Professor Sauter
(
Vicki.Sauter AT umsl.edu
)